百科问答

百科问答 国内资讯 公司资讯 政策法规 培训资料 产品下载

【用友U8+】固定资产-卡片项目的应用

发布时间:2025-12-31 

特价活动:>>>> 用友U8、T6、T+、T3软件产品4折优惠,畅捷通T+cloud、好会计、好业财、好生意云产品8折优惠,另有话费赠送。

 

适用场景:
固定资产卡片上缺少需要的项目(比如数量,生产日期,批号等),想增加卡片项目显示在卡片上,做卡片时可以维护这个项目的值,方便查看。

操作总结:
1、固定资产-设置-卡片项目中增加自定义项目,设置名称,并选择数据类型;
2、固定资产-设置-资产类别节点查看需要调整的资产类别所对应的卡片样式;
3、卡片样式中选择要调整的样式点击修改。选中表体行点击插入行,空白处双击左边自定义项目,调整字段字体,一般系统预制为Arial 9号字体。
4、卡片中录入新增卡片项目字段的值,保存即可
5、导入固定资产卡片时,导入模板没有自定义卡片项目,所以自定义卡片项目不支持实施导航导入;可以先导入固定资产卡片,再去卡片管理修改或者批改卡片项目的值,或者通过“卡片自定义导入工具“导入。

操作步骤:
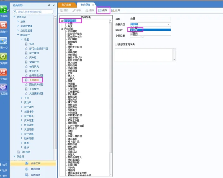
一、固定资产-设置-卡片项目中增加自定义项目,设置名称,数据类型一般选择字符型。(以数量为例)

注意:
数据类型有"数字型、字符型、日期型、标签型"四种类型供选择。
1.数字型:选择数字型,要定义整数位长、小数位长和定义项目公式。
整数位长度:必须保证整数位长度和小数位长度之和不能大于15。
小数位长度:最长长度在0~8之间选择,并且必须保证整数位长度和小数位长度之和不能大于15。
2. 字符型:需要定义字符数。最大字符数,可以选择1~255之间的任一数值。
3. 日期型:按照系统默认的10个字符长,不可修改。
4. 标签型:标签型卡片项目在卡片样式中显示已设置好的内容,不显示项目栏。字符数、小数位长和是否使用参照字典均不可用。
5. 如果需要用参照类型的项目,可以勾选用参照常用字典,在卡片样式添加这个卡片项目,点击这个项目就可以增加参照内容,如图:


二、固定资产-设置-资产类别节点查看需要调整的资产类别所对应的卡片样式。

三、卡片样式中选择要调整的样式点击修改。选中表体行点击插入行,空白处双击左边自定义项目数量,调整字段字体,一般系统预制为Arial 9号字体。


四、导入固定资产卡片的时候,自定义卡片项目不支持通过实施导航导入,可以先导入固定资产卡片,再去卡片管理批改卡片项目的值,或者通过“卡片自定义导入工具“导入。

X畅捷通软件官方正版.用友软件.企业云服务

截屏,微信识别二维码

客服QQ:5151867

(点击QQ号复制,添加好友)