【问题现象】
T+C在使用过程中,可能希望将数据在本地恢复一份进行留档备查。那么T+C的数据如何恢复到本地呢?
【问题分析】
使用企业管理员登录后,备份数据后,重新压缩再进行恢复
【解决方案】
1.企业管理员登陆之后,在账套管理中进行数据备份
2、点击上方的备份按钮,输入接收到的验证码进行备份,然后选择账套开始备份

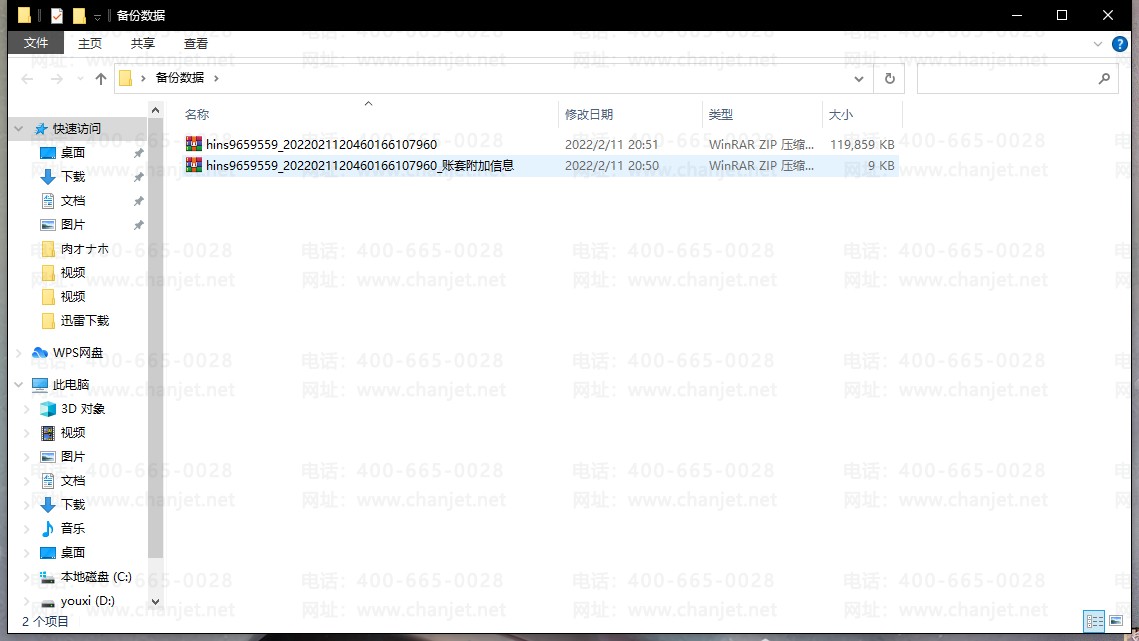
3、按照提示,下载数据文件和账套信息文件到本地,建议放在同一个文件夹中
4、压缩包分别解压后,将xml文件的名称改成AdditionalXML,然后将xml文件与数据文件一同打包成zip压缩包,即可恢复本地16.0环境
截屏,微信识别二维码
客服QQ:5151867
(点击QQ号复制,添加好友)