热门关键词好会计 好业财 T+ 易代账 好生意 用友U8 用友BIP

    详细信息

    您现在的位置:网站首页 >> 百科问答 >> 详细信息

    好业财微商城小程序联系商家的电话在哪修改

    特价活动:>>>> 畅云管家新购、续费8折优惠,畅捷通T+cloud、好会计、易代账、好业财、好生意云产品8折优惠 

    【问题现象】

    好业财微商城小程序联系商家的电话在哪里修改?

    【案例分析】

    微信进入小程序,点击我的-联系商家,弹出电话,这个电话已经不在使用,需要更新,应该在哪里操作?

    好业财微商城小程序联系商家的电话在哪修改__好业财微商城小程序联系商家的电话在哪修改

    操作步骤

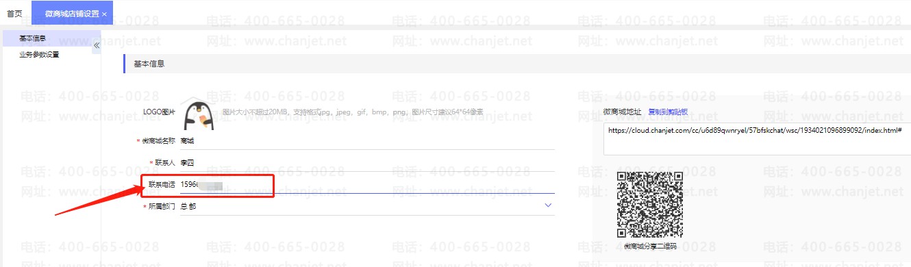
    用账号密码登录好业财(网址:hyc.chanjet.com),点击【零售管理】-【零售商城】-【微商城店铺设置】

    好业财微商城小程序联系商家的电话在哪修改__好业财微商城小程序联系商家的电话在哪修改

    点击左边的【基本信息】-【联系电话】,输入需要的联系电话保存

    好业财微商城小程序联系商家的电话在哪修改_好业财微商城小程序联系商家的电话在哪修改_

    重新进入小程序界面,点击我的-联系商家,弹出电话会自动更新

    _好业财微商城小程序联系商家的电话在哪修改_好业财微商城小程序联系商家的电话在哪修改

     

     

    上一篇:维护物流号后好业财小畅订货客户端查看不到物流信息

    客服电话:400-665-0028

    关键字:用友财务软件,畅捷通软件,财务软件,进销存软件,U9官网,用友U8,用友T1,用友T+,用友T3,用友T6,畅捷通好会计,好生意,智+好业财,用友培训服务售后公司,畅捷通运营培训服务公司

    版权所有:用友畅捷通软件 Copyright © 2026 All rights reserved.

    鲁ICP备2020041017号-6