热门关键词好会计 好业财 T+ 易代账 好生意 用友U8 用友BIP

    详细信息

    您现在的位置:网站首页 >> 百科问答 >> 详细信息

    好业财储值卡如何制成实体卡?

    特价活动:>>>> 畅云管家新购、续费8折优惠,畅捷通T+cloud、好会计、易代账、好业财、好生意云产品8折优惠 

    【问题现象】

    好业财储值卡如何制成实体卡?

    【操作步骤】

    情形一、在新零售中创建卡号如何制卡。

    场景:商家以前没有过实体储值卡,需要新制。在智慧门店的POS中使用卡消费时支持刷卡操作。

    一、前提

    1、先购买刷卡器(目前读卡器支持:明泰RF-35 / 明泰URF-R330读写卡器)和空卡;读卡器和空卡可自行购买。

    2、储值卡做成实体卡有两种方式:

    (1)在新零售中创建卡号;(2)不在新零售中创建卡号

    二、制卡流程:

    1、创建一个储值卡规则;

    2、创建好后使用批量制卡功能批量生成一批卡;

    3、导出需要的卡信息(卡号、兑换码、二维码);

    4、将卡信息(卡号、兑换码、二维码)给到卡商,制作成实体卡;

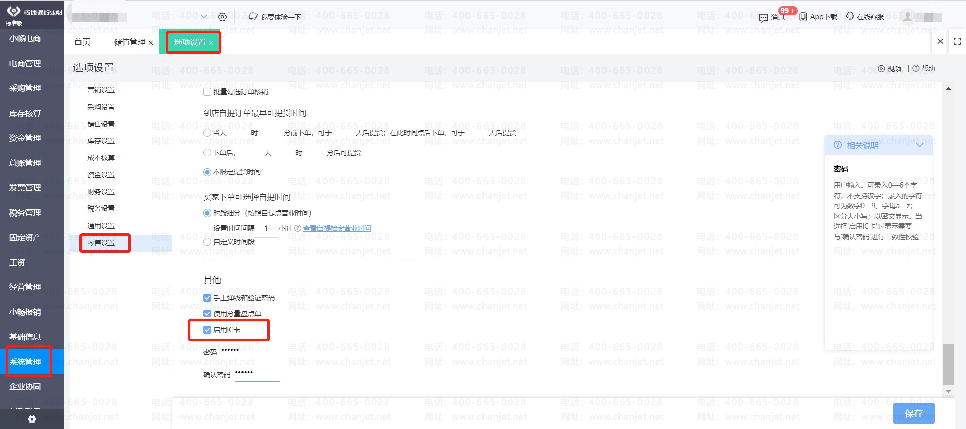
    5、在“系统管理--零售设置--其他”中,启用IC卡,并设置卡密码,IC卡用于识别实体卡为本企业的卡,仅需要输入这一次,后续商家制卡、用户刷卡都不需要输入此密码(必须设置,且不能修改,修改后会导致已经制的卡无法识别)

    好业财储值卡如何制成实体卡_好业财储值卡如何制成实体卡_

    6、拿到卡商制作的实体卡。

    7、下载并安装制卡驱动

    _好业财储值卡如何制成实体卡_好业财储值卡如何制成实体卡

    _好业财储值卡如何制成实体卡_好业财储值卡如何制成实体卡

    8、拿出一张实体卡,并搜索该卡号

    _好业财储值卡如何制成实体卡_好业财储值卡如何制成实体卡

    9、将卡放到读卡器上(目前读卡器支持:明泰RF-35 / 明泰URF-R330读写卡器)

    10、点击制卡

    好业财储值卡如何制成实体卡__好业财储值卡如何制成实体卡

    情形二、不在新零售中创建卡号如何制卡

    场景:商家以前给会员发过实体储值卡,需要能导入到系统中识别使用。

    操作流程:

    1、将历史的卡信息导入到系统中

    操作路径:会员中心-储值管理-导入外部卡号

    需要导入的关键信息:卡号(必填)、兑换码(非必填)、本金(必填)、赠送金(必填,没有就填0),是否已售(必填)

    _好业财储值卡如何制成实体卡_好业财储值卡如何制成实体卡

    2、在“系统管理-零售设置-其他”中,启用IC卡,并设置卡密码(必须设置,且不能修改,修改后会导致已经制的卡无法识别)

    好业财储值卡如何制成实体卡_好业财储值卡如何制成实体卡_

    3、选择制卡器,下载并安装制卡驱动

    好业财储值卡如何制成实体卡_好业财储值卡如何制成实体卡_

    _好业财储值卡如何制成实体卡_好业财储值卡如何制成实体卡

    拿出一张实体卡,并搜索该卡号

    _好业财储值卡如何制成实体卡_好业财储值卡如何制成实体卡

    5、将卡放到读卡器上(目前读卡器支持:明泰RF-35 / 明泰URF-R330读写卡器)

    IMG_265

    6、点击制卡

    好业财储值卡如何制成实体卡_好业财储值卡如何制成实体卡_

    【注意】

    制完卡以后一定要测试!目前发现有的客户跟伙伴制卡后并没有进行刷卡测试,导致制卡未成功直接就使用了。

     

     

    上一篇:畅捷通好业财零售模块的新增会员信息有几种方式?

    客服电话:400-665-0028

    关键字:用友财务软件,畅捷通软件,财务软件,进销存软件,U9官网,用友U8,用友T1,用友T+,用友T3,用友T6,畅捷通好会计,好生意,智+好业财,用友培训服务售后公司,畅捷通运营培训服务公司

    版权所有:用友畅捷通软件 Copyright © 2026 All rights reserved.

    鲁ICP备2020041017号-6