特价活动:>>>> 畅云管家新购、续费7折优惠,畅捷通T+cloud、好会计、易代账、好业财、好生意云产品8折优惠。
【问题现象】
好业财专业版菜单栏如何新增一级二级菜单?
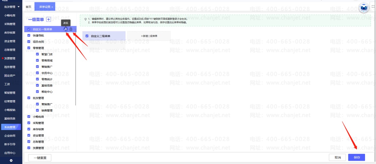
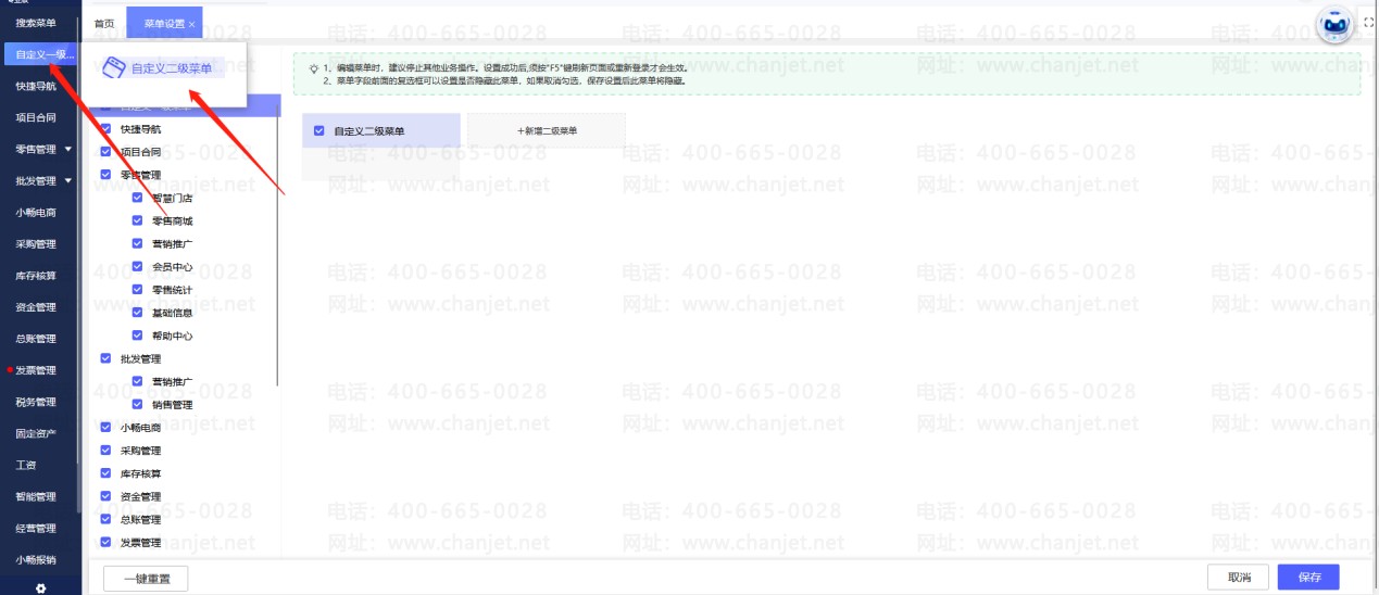
【操作步骤】点击【系统管理】-【菜单管理】,左上角点击+号,可以新增一级菜单;右边界面点击新建二级菜单可以新增二级菜单
新增完成一级二级菜单后,菜单名称右边可以修改、删除。保存之后软件中即多了自定义一级菜单和自定义二级菜单
客服电话:400-665-0028
关键字:用友财务软件,畅捷通软件,财务软件,进销存软件,U9官网,用友U8,用友T1,用友T+,用友T3,用友T6,畅捷通好会计,好生意,智+好业财,用友培训服务售后公司,畅捷通运营培训服务公司
版权所有:用友畅捷通软件 Copyright © 2026 All rights reserved.